CWA 시리즈의 OS 복원

경고: 장치가 제대로 부팅되지 않는 경우에만, 운영 체제 또는 부트 로더을 시도하세요.

복원 과정에서 실수가 있을 경우 장치를 다시 부팅하기가 어려울 수 있으며 이 경우 AS의뢰를 하셔야합니다.

최신 PC (윈도10이상)에서 설치과정 진행할 것.

사전 작업

  1. Utility\sam-ba_2.12.exe를 실행하여 호스트 PC에 SAM-BA 유틸리티를 설치합니다.
  2. Utility\sam-ba_2.12_patch5.exe도 설치하세요.
  3. CUWIN CWA의 오른쪽에 있는 모든 DIP 스위치를 OFF 위치로 설정합니다.
  4. 호스트 PC를 CUWIN CWA의 USB DEVICE 포트에 연결합니다.
  5. CUWIN CWA를 켭니다. Windows 장치 관리자의 “포트(COM 및 LPT)” 노드 아래에 새 직렬 포트가 나타나는 것을 볼 수 있습니다. 해당 포트에 할당된 COM#을 기록해 둡니다.
  6. DIP 스위치 1을 ON 위치로 설정합니다. (Dip스위치1을 On = 플레쉬 Enable)
  7. 앞서 설치한 SAM-BA 유틸리티를 실행합니다.
  8. “연결 선택” 드롭다운 목록에서 5단계에서 할당한 “\USBserial\COM#“을 선택합니다.
  9. “보드 선택” 드롭다운 목록에서 “at91sam9g45-ekes” 옵션을 선택합니다.
  10. “Customize lowlevel” 체크박스가 체크되어 있지 않은지 확인하십시오. 다른 모든 옵션을 무시하십시오.
  11. “연결” 버튼을 누르면 새로운 창이 나타납니다.

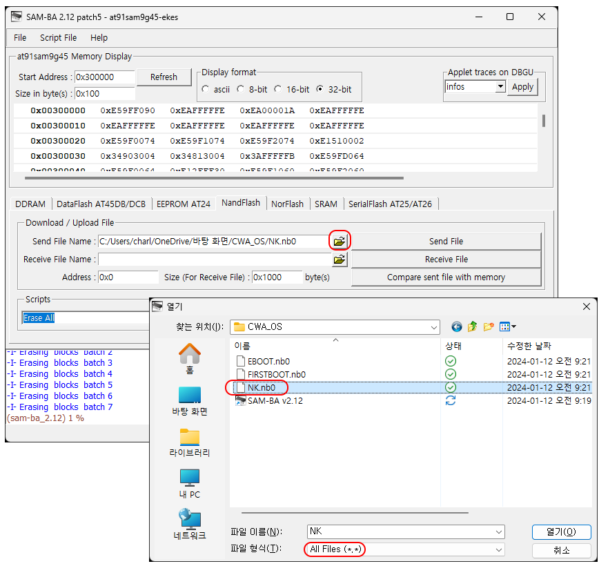
  • “NandFlash” 탭을 선택합니다.”스크립트” 제목 아래 드롭다운 목록에서 “NandFlash 활성화”를 선택하고 “실행” 버튼을 누릅니다.

플레쉬 초기화

Script에서 Erase All을 선택하고 Execute를 누르세요.

OS만 복원

  1. “파일 이름 보내기:” 텍스트 상자에서 “NK.nb0” 파일을 선택합니다.
  2. “주소”를 “0x200000”으로 변경합니다. (Zero가 5개) 실수로 이 단계를 생략하거나 잘못된 주소에 쓰는 경우 1단계 및 2단계 부트 로더를 복원해야 할 수 있습니다.
  3. “파일 보내기” 버튼을 누르세요. SAM-BA 유틸리티는 데이터를 CUWIN CWA의 NAND 플래시 메모리에 업로드합니다. 완료될 때까지 기다리십시오. 5~6분 정도 걸립니다. 그 이상 대기한다면 뭔가 잘못된것입니다. 처음부터 차근차근 다시 시도해보세요. (이 작업은 Script선택과 관계가 없습니다.)
  4. CUWIN CWA를 껐다가 다시 켭니다. 부팅될 때까지 기다렸다가 터치 스크린을 재보정합니다.

부트 로더 복원:

  1. 사전 작업 단계를 따르십시오.
  2. “Script” 제목 아래에서 “Send Boot File”를 선택하고 “Execute” 버튼을 누릅니다.
  3. 나타나는 파일 대화창에서 “FIRSTBOOT.nbo” 파일을 선택합니다.
  4. “Open” 버튼을 누르면 파일이 기기로 전송됩니다. 완료하는 데 몇 초밖에 걸리지 않습니다.
  5. “Send File Name:” 텍스트 상자에서 “EBOOT.nb0” 파일을 선택합니다.
  6. “주소”를 “0x80000”으로 변경 (Zero가 4개)
  7. “파일 보내기” 버튼을 누르세요. SAM-BA 유틸리티는 데이터를 CUWIN CWA의 NAND 플래시 메모리에 업로드합니다. 완료될 때까지 기다리십시오. 몇 초 밖에 걸리지 않습니다. (이 작업은 Script선택과 관계가 없습니다.)
  8. CUWIN CWA를 껐다가 다시 켜면 CWA가 재부팅됩니다.

참고: CHA 작업지침서

CHA제품도 CWA와 동일한 방법입니다. 아래 문서를 참고하셔도 됩니다.

CHA OS 작업 지침서

CUWIN